Data Manager (Grafana Plugin)#
Estimated time to read: 4 minutes
This document will guide you through the required steps and configurations so you can use the Data Manager Plugin in Critical Manufacturing's Grafana instance.
Overview#
Data Manager is a powerful Grafana plugin designed to simplify data access and visualization by enabling you to query Manufacturing Execution System (MES) Data Sets without requiring coding expertise. Its intuitive no-code interface, along with the Grafana transformation and visualization tools, allows you to build complex queries, extract meaningful insights, and present them visually in nice looking dashboards.
Whether you are monitoring production performance, tracking downtime, or analyzing process efficiency, Data Manager empowers all stakeholders — including non-technical users — to access the data they need with ease. By bridging the gap between MES systems and Grafana, this plugin facilitates real-time decision-making and fosters collaboration across teams.
Key Features:#
- No-Code Query Builder: Create and execute queries on MES Data Sets without writing a single line of code.
- Seamless Integration: Access all your MES data and integrate it directly into Grafana.
- Visualization Options: Ability to present your data through Grafana’s versatile panels, including charts, tables, and heatmaps.
Display Data from the Data Manager#
Visualizing MES data through a Grafana dashboard is straightforward with the Data Manager plugin.
To get started, follow the steps below.
Configure the Data Manager Plugin#
To access Data Manager, in MES, navigate to Data Platform, and select Data Manager.
This will launch the Grafana Data Manager plugin, allowing you to visualize, analyze, and interact with MES data.
Build a Query#
-
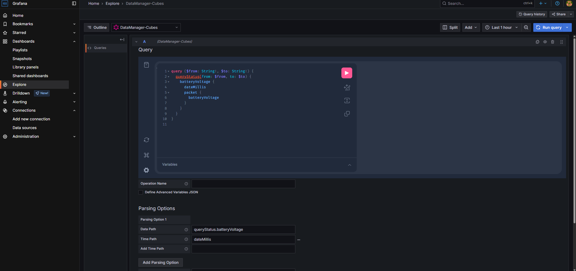
Navigate to the Explore section in Grafana and select the Data Manager as your data source.
-
Use the No-Code features to build your query:
-
Select the query type from the available list:
a. Get Metric History - this queries the selected metric history.
b. Get Metric Value - this gets the last metric value that was recorded.
c. Get Metric Aggregate - this performs and retrieves an aggregation on the selected metric.
d. Get Metric Table - this retrieves a tabular view of the queried data.
-
Select the desired data set or table from your MES system.
- (Optional) You can apply filters, such as date ranges, production lines, or specific parameters.
- (Optional) You can customize the query with grouping, sorting, or aggregation options — for that, use the get metric aggregate query type.
-
-
Preview the data output to ensure accuracy before proceeding:
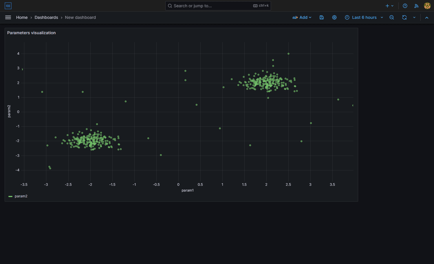
Create the Dashboard#
To create a dashboard you can select the Add to dashboard button at the top of the Explore section; from the Home page, you can follow these steps:
- Go to the Dashboards section and select New Dashboard.
- Add a new visualization/panel to your dashboard and select the Data Manager as the data source for the panel.
-
Configure the panel settings to visualize the data effectively:
- Choose the visualization that better fits your data.
- Map the queried data to the appropriate axes and fields.
- Customize the visual style, including colors, labels, and legends.
-
Save the panel configurations by selecting the Apply button (top right), and repeat these actions as needed to build a comprehensive dashboard comprised of several panels.
Grafana easily allows you to share your dashboard with other users, thus allowing them to access and analyze the data in real-time. You can also leverage Grafana’s alerting features to set up notifications for critical thresholds or anomalies in your data.
By combining the Data Manager plugin’s no-code query capabilities with Grafana’s robust visualization plugin tools, you can unlock the full potential of your MES data. This will empower teams to make informed, and data-driven decisions.
For more information on visualization tools, visit the Grafana Plugin Documentation ⧉.




