Skip to content

Connect IoT - Basic Configuration Tutorial#

Estimated time to read: 15 minutes

Starting with this Basic Configuration, it will provide a structure to build the Connect IoT business logic and the connection to a device. The protocol chosen for this example is OPC-UA. We have used a simple simulator to mimic the behavior of a machine. The tutorial will be cumulative, so the basic will just focus on the MES configuration and connecting to the machine.

Note

During this tutorial, the Automation Manager will be running in console mode to easily highlight the most important events as they occur, of course in a production setting this will not be the method used to run Connect IoT.

Installation#

All information regarding Connect IoT Installation can be found here: Connect IoT Installation

Initial Configurations#

Configurations#

There are several configuration entries that need to be set for this scenario. All the Configurations for IoT can be found in the Administration menu and by navigating to the /Cmf/System/Configuration/ConnectIoT configuration section.

Configuration Description
RepositoryType Directory (folder location) or NPM repository
RepositoryLocation Repository Location
ProtocolPackageNameFilter A name filter to select which packages exist in the repository regarding protocols
RepositoryToken Used for NPM authentication

Table: Connect IoT configuration entries

These configurations will impact the available packages and versions when creating the Automation Protocol, Automation Driver Definition and Automation Manager later on. Here is an example of these configurations:

Enable Connect IoT for Entity

Enable Connect IoT for Entity#

One of the great advantages of coupling the Connect IoT configuration with the MES, is the process context the MES provides. In order to create that link, the MES needs to know what entities are going to be used for Connect IoT. Some of the most common examples a Resource, Area or Site, but of course you can link to whichever entity that makes sense for your use case.

In this case, we will choose a Resource, so that we can mimic the operation of an equipment on the shop floor.

Go to Administration > Entity Type, select the Resource, select Edit and set the Connect IoT Enabled option to true.

Enable Connect IoT for Entity

Connect IoT User#

Simultaneously, the MES user must be specifically set as enabled to use Connect IoT. This setting can be changed by going to Administration > Security > Users, selecting the user that should have permissions to run Connect IoT, selecting Edit, and setting the value for the Integration User option to true.

Create Automation Protocol#

The first step of our integration will be to create the Connect IoT configuration entities.

Go to Business Data > Automation Protocol, select New.

  1. Select the Create button to create a new Change Set or select an existing one. If you are creating a new one, enter the name, type, and select the Create button.
  2. In the General Data step, provide:

    • A name that represents the Automation Protocol - OPC UA
    • A description
    • The type (for classification purposes)
    • @criticalmanufacturing/connect-iot-driver-opcua as the package name.
      • The dropdown list uses the package repository and only shows the protocol packages that are filtered by the value set in the /Cmf/System/Configuration/ConnectIoT/ProtocolPackageNameFilter configuration
      • In this dropdown you will see all packages that are available for use
    • The package version
    • Select Next

    Create Automation Protocol

  3. Set the default values for the OPC UA protocol parameters

  4. These values can be individually overridden by the Automation Controller workflows. In this step we will only define what are the default values for all automation controller workflow logic that will use this protocol.
  5. Note that the parameters and some default values are automatically set. This values can be overriden at any point while creating the Automation Protocol.
  6. Select Next.
  7. Select Create

Create Automation Protocol Parameters

Info

The next steps, while not interactive, provide information regarding the protocol.

We now have an entity in MES that represents the OPC UA communication protocol and that will be requested by the Automation Monitor when used on a Connect IoT deployment. The package and respective version will be requested from the repository by the monitor, which will then requests the manager to execute the package.

Create Automation Driver Definition#

Go to Business Data > Automation Driver Definition, select New.

  1. Select or create an existing ChangeSet. Select Next.
  2. In the General Data step, provide:

    • A name that represents the Automation Driver Definition
    • A description
    • The type (for classification and reporting purposes)
    • The name of the previously created Automation Protocol
    • The Resource as the entity type for the new Automation Driver Definition
      • This list shows all entities that that are configured with the Connect IoT enabled flag set to true.

    Create Automation Driver Definition

  3. Select Next until the Driver Definition is created, since we will not create any additional properties, events or commands.

Notice, that we are not configuring any properties, events or commands. For now this is ok, we are just getting acquainted with the GUI and our goal will be just to connect to the OPC-UA Server.

Create Automation Controller#

Go to Business Data > Automation Controller, select New.

  1. In the General Data step, provide:

    • A name
    • A description
    • The type (for classification purposes)
    • The scope of this controller (which in this case should be Connect IoT)
    • Controller package version
      • This is the version of the controller that will be executed.
      • The versions used in the Automation Controller and on the Automation Protocol must be compatible.
    • The Resource as the entity type for the new Automation Controller.
    • Select Next.

    Create Automation Controller

  2. In the Drivers Definition step, add a new driver definition by selecting and providing:

    • A friendly name.
    • The previously created Automation Driver Definition.
    • A color to identify the tasks that will be associated to a specific driver definition.

    Note

    The color code helps you to identify the tasks related to each driver/machine/resource, so it is a good practice to assign a different color to every driver.

    • Select Next.

    Create Automation Controller Driver

  3. In the Task step, select the task packages relevant for the integration itself and available in the workflow designer. For this tutorial, Core Tasks is enough.

    • Core tasks: default selection, can't be unselected.
    • Critical Manufacturing and Factory Automation tasks are available to every type of workflows.
    • All protocols from the drivers under this controller are available to be selected in this task package list (these tasks are listed on the protocol package.json file).
    • Select Create

    Create Automation Controller Tasks

Note

Since it is easier to activate packages than to deactivate them due to possible usage in multiple workflow pages, it is advisable to use as many packages as possible for a smoother workflow development. Also, if we had customization, the tasks regarding that customization would appear in this list.

As seen above, a workflow page is automatically created, called Setup, containing two tasks:

  • On Equipment Setup
  • Equipment Setup Result

Note that they are assuming the color set for the driver definition in this controller. As the workflow logic can get increasingly complex, with a vast number of tasks and links between them, it can become difficult to find the task you are looking for. You can change the line style to make it easier to do this and you can see how to do it in the Workflow Designer page.

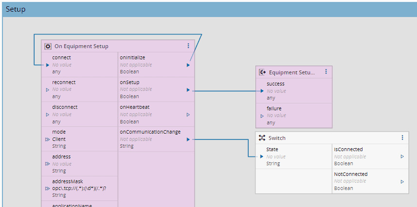
These are driver related tasks regarding communication configuration and initialization. Let's link them as shown below:

  • Link the onInitialize output directly to the connect input;
  • Link the onSetup output to the success input.

When the connection between the controller and the driver processes is established, the onInitialize event is triggered. By linking it to the connect input, it indicates the driver process to start configuration and connection to the equipment.

On Equipment Setup

In the On Equipment Setup task:

  • Select the three dots and select Settings.
  • Select the Communication Parameters step
  • Set the device address on the Address Parameter - i.e opc.tcp://localhost:48011 - The address will be provided by the UaCPPServer described in the Equipment Simulator Tests section, feel free to leave it empty and fill it later.
  • Select OK

All information regarding On Equipment Setup Task can be found here: On Equipment Setup

Communication Workflow#

The communication between the controller and the driver processes follows a state model, creating a workflow of communication. The goal is to ensure stable communication when the process reaches communicating state. If it doesn't achieve stable communication, the process enters into a retry loop until it connects successfully.

Communication States

State Description
Ready Connection is ready to be established
Connecting Action was received to start the connection, when Connect is activated, and starts to stablish the connection
Setup When the connection to the device is successful, and the onSetup output is sent (if this property is not changed then it goes to the next state (Connecting Failed))
Connecting Failed When the connection failed after the defined time out, transitioning from Connecting to Connecting Failed
When setupTimeout or setup failure, transitioning from Setup to Connecting Failure
Communicating When the onSetup event outputs a successful connection, the device is now with a stable communication
Disconnecting When the automation is disconnected with a graceful disconnect
Disconnected The result of disconnecting process or of an unexpected disconnection

Table: Communication States

Create Automation Manager#

Go to Business Data > Automation Manager, select New.

In the General Data step, provide:

  • A name
  • A description
  • The type (for classification or reporting purposes)
  • A unique name as the Automation Manager ID, which will be referred to when performing the installation

Warning

Do not use spaces in the name to facilitate the command line usage

  • Select Create

Automation Manager

Runtime#

As a summary, this is what was configured:

  • An Automation Protocol: OPC UA
  • An Automation Driver Definition: Oven DD
  • An Automation Controller: Oven Controller, liked to the driver definition, and with the address of the protocol server
  • An Automation Manager: Oven Manager 01.

Now we need to export the configuration to a runtime scenario.

  1. Start with downloading the Automation Manager by going to the Automation Manager and selecting Download from the top ribbon.

    Info

    The users that are available for selection are the ones that have the property Integration User set to true.

  2. After downloading the file (in .zip format), extract the files within the zip folder.

    Note

    While development is ongoing, it is recommended that the Automation Manager runs in console mode, so you can have immediate information on the status of the manager without the need of going through service logs, as well as to enable quick start and stop control over the application. When the development has ended, and ready to be in production, the Automation Manager can be executed as service.

    Note

    Running the Automation Manager as a service and using the console mode simultaneously might not work for some protocols.

  3. To start the Automation Manager, go to the Scripts folder of the extracted files and run startConsole.bat.

  4. Now you have a running Automation Manager that does not contain any controller or driver yet. To do this, we need to create an instance in the Manager on the MES GUI.

    • Go to Business Data > Automation Controller, select the created Automation Controller, open the Details view and select Connect.
    • You must provide an appropriate Resource and the Automation Manager this instance will be associated to. Choose the Resource and select the Automation Manager created above.
    • Select Next.

      Automation Manager

    • In the Automation Drivers step select the Automation Driver Definition and choose the same Resource chosen before.

      Automation Manager

You now have a structure to build the Connect IoT business logic, and its device connection.

Now let's try to run the program. For this scenario, in order to decrease complexity, we are not deploying the Automation Manager through the DevOpsCenter in a containerized installation, but running it as an executable. In the Automation Manager download the zip package.

Automation Manager

Automation Manager

It will now download a zip file, you can extract it. Here we will have everything we need to run the application.

Automation Manager Application

The config file is key to all the configuration, feel free to take a look at what is there and all the variations, you can also look at IoT Runtime Components Configuration for more details. The configuration in the Automation Manager will be the one used by the running process and can be updated. Nevertheless it will only be changed after a restart of the application.

Automation Manager Config

Note

If you are using an MES installation in containers, the path that is in the config RepositoryLocation is not the same as the one in the config of the Connect IoT application. The path in the MES will be the perspective from the MES, whereas the one you download is from the perspective of your local application.

For example, in this MES installation the path is /opt/connectiot, which is the container mount. In your config under repository change the path to what is applicable in your use case, the one used in this tutorial was \\wsl.localhost/Ubuntu/mes/iot-repository. In order to diagnose this problem look out for the error error: Failed to resolve package.

Let's start by running the StartConsole in the scripts folder.

Automation Manager Connect

The output of the console is very helpful and informs us to what the process is doing and also to troubleshoot. Looking at the error message we can see that we have a connection loop, because it is failing with error: Unable to connect to server : Invalid endpoint url. Remember we are trying to connect to an OPC-UA server, so we need to specify the OPC Server address. For this tutorial we are going to have the address hardcoded in the Automation Controller, but in normal scenarios you want to be more dynamic.

On Equipment Setup

In the settings of the On Equipment Setup task, provide an address to your OPC-UA Server. If you don't have an OPC-UA server refer to the next chapter on Equipment Simulator Tests.

On Equipment Setup Settings

Select ok and save your changes in the Automation Controller. Going back to the application you can see that after saving in the MES it automatically sent the change to your Automation Manager running as is know able to connect.

Automation Manager Connected

The MES GUI can also provide feedback of the status of the communication. Selecting Automation > ConnectIoT, you have a global vision of all the communications.

Automation Manager Connected

We are connected to the machine, in this case an OPC Server.

Let's finish this basic training by, logging a message saying "* Great Tutorial ***" when the machine is on the state communicating.

Go back to the Automation Controller Workflow and add a task Switch.

Switch

In the Default Output we will add a Name - NotConnected with type String. If the input State has no match, the default output will emit.

Switch - Default Output

In the outputs, we add an IsConnected output, and in this output we will say, that if the State is equal to Communicating, it will emit true.

Switch - Output

Now we can link it to the onCommunicationChange of the OnEquipmentSetup.

Switch - Overview

We will now add our log message. To do so, drag and drop a Log Message task. Here, we will add the message as our Default Message and change the verbosity to Warning so it's easier to spot in the console output.

Log Message Task

Lets now finish the flow by connecting it to the Switch task.

Log Message Task

In the Automation > ConnectIoT tab, in the MES system restart the controller. In this case we are restarting the application as we want to force it to connect again.

Log Message Task

Going back to the console we can see the message now appearing after connecting.

Log Message Task

You now have a built structure using Connect IoT that can connect to an equipment, and this is the end of the basic configuration tutorial. The intermediate scenario configuration will be built upon this.

Equipment Simulator Tests#

In order to test this integration tutorial, we can use a free OPC/UA server (to mimic the behavior of an equipment) available at https://www.unified-automation.com/products/server-sdk/c-ua-server-sdk.html as well as an OPC/UA client (to set the values of the server accordingly), available at https://www.unified-automation.com/products/development-tools/uaexpert.html ⧉.

  1. Go to the websites listed above to download and install the UaCPPServer server software and Unified Automation UaExpert client software.
  2. Start the server.
  3. Run the UaExpert client. Add a server, set the Endpoint Url to the server displayed on UaCPPServer, and select OK

    OPC Server 1

The values given here are examples, replace it with yours.